About this app
Clash prevention is the future of coordination in the world of BIM (Building Information Modeling). Ensuring that clashes are prevented rather than just detected can save time, money, and headaches during the design and construction process. Bird Tools - Clash Preventor is a game-changing Autodesk® Revit® add-in that empowers users to proactively prevent clashes by running clash prevention tests in real-time as they work. This review will delve into the various features and functionalities of this powerful plugin, highlighting how it can streamline the clash prevention process and enhance project efficiency.
Real-time Clash Prevention Tests
One of the key features of Bird Tools - Clash Preventor is its ability to automatically test modified elements for clashes in real-time. This means that as users make changes to their Revit models, the plugin will continuously check for clashes to prevent issues before they escalate. This real-time clash prevention capability is a game-changer, as it allows users to identify and resolve clashes on the fly, saving time and preventing costly rework down the line.
(Image by: Building Information Researchers and Developers OÜ)
Multiple Clash Detection Modes
In addition to real-time clash prevention, Bird Tools - Clash Preventor offers several manual clash detection modes to cater to different user preferences. Users can choose to check selected elements, visible in view elements, or all elements for clashes. There is also a link-to-link mode that checks link instances of linked documents for clashes against each other in a host document. This flexibility in clash detection modes ensures that users can customize their clash prevention workflow to suit their specific project requirements.
(Image by: Building Information Researchers and Developers OÜ)
Asynchronous Clash Detection
Starting with version 5.0, Bird Tools - Clash Preventor introduces an exclusive functionality that sets it apart from other Revit plugins - the ability to run Revit commands asynchronously in the background without freezing the main app's interface. This means that all manual clash detection modes and the real-time mode can now run in the background, allowing users to run clash detection tests while they continue editing the model without any performance degradation. This asynchronous clash detection capability brings clash prevention into the 21st century, enhancing user productivity and workflow efficiency.
Users can filter elements by category using Bird Tools - Clash Preventor, with support for Revit links and IFC links. Parametric filtering is also supported, enabling users to filter clashes based on Revit parameters through built-in Revit Rule Filters. This level of customization ensures that users can focus on resolving clashes that are most critical to their project, streamlining the clash prevention process.
(Image by: Building Information Researchers and Developers OÜ)
Streamlined Clash Resolution Process
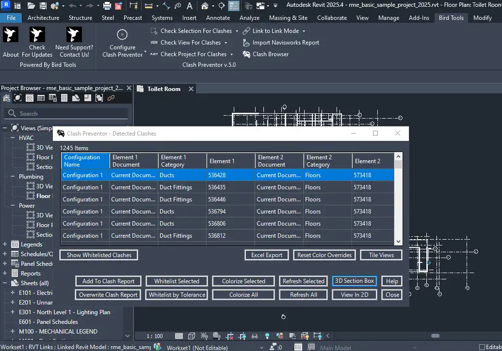
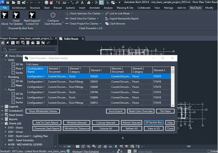
When clashes are detected, Bird Tools - Clash Preventor simplifies the resolution process by allowing users to navigate and visualize clashes in 3D. The tool automatically creates a section box around the clashing elements, making it easier for users to identify and address the issues. Additionally, users can tile all open views to improve visualization while solving clashes. The built-in Clash Browser generates a Clash Report that can be exported to/from Excel®, streamlining the clash resolution process and facilitating collaboration between project team members.
Furthermore, Bird Tools - Clash Preventor includes an Autodesk® Navisworks® Report Import mode, enabling users to import XML clash detection reports generated by Navisworks® directly into Revit®. This seamless integration between Navisworks® and Revit® enhances the visualization and clash resolution process, providing users with a comprehensive clash prevention toolkit.
(Image by: Building Information Researchers and Developers OÜ)
Conclusion
Bird Tools - Clash Preventor is a must-have plugin for Revit users who are serious about streamlining their clash prevention workflow and enhancing project efficiency. With its real-time clash prevention tests, multiple clash detection modes, asynchronous clash detection capability, and streamlined clash resolution process, this plugin sets a new standard for clash prevention in the world of BIM. By preventing clashes before they occur, Bird Tools - Clash Preventor saves users time, reduces rework, and improves overall project outcomes. Whether you are working on Revit 2019 or the latest 2026 edition, Bird Tools - Clash Preventor has you covered. Give it a try and experience the future of clash prevention in Revit!
(Image by: Building Information Researchers and Developers OÜ)
(Image by: Building Information Researchers and Developers OÜ)
(Image by: Building Information Researchers and Developers OÜ)
(Image by: Building Information Researchers and Developers OÜ)
(Image by: Building Information Researchers and Developers OÜ)
(Image by: Building Information Researchers and Developers OÜ)
(Image by: Building Information Researchers and Developers OÜ)
(Image by: Building Information Researchers and Developers OÜ)
(Image by: Building Information Researchers and Developers OÜ)
(Image by: Building Information Researchers and Developers OÜ)































